Thunder Cloud Disk
Thunder Cloud Disk
Tips
Please use Thunder directly instead of ThunderExpert if you are not good at it.
ThunderExpert mainly provides more free settings and realizes more login methods
Thunder X serves overseas users. As of the time of document release, only the Android version is available. Other versions have not yet been released.
- Thunder X has sufficient speed even without membership. Future changes are unknown.
- Using the APP may require a proxy, but not when mounted on OpenList.
Thunder Browser:Currently only supports mobile phones (Android, iOS)
- https://x.xunlei.com/
- If you log in to OpenList, the mobile phone will be kicked offline. On the contrary, if you log in to OpenList first and then log in to the mobile phone, OpenList will be kicked offline but there will be no prompt
username
That is, the mobile phone number, email, and username used for login (there is a probability that you cannot log in, you need to try)
- You need to bring the
+86area code, for example +8613722223333 fill in like this
password
password for login
CaptchaToken
Need verify: {url} may appear when logging in or uploading, please visit the link in the error to complete the verification and get CaptchaToken (verification code)

Fill in the mount directory ID account password and save it, there will be a big lump in the upper right corner (cannot be copied),
Let's go back to adding an account to copy from Https to the end to a new window to get the verification code parameter (CaptchaToken)
See the image below to add

The default download method used
Tips
If Xunlei needs to download, you must specify UserAgent (same as DownUserAgent below)
Or use the proxy function in this program to transfer.
Login Type
When selecting User, you only need to fill in the username and password
- User You need to bring the
+86area code, for example +8613722223333 fill in like this
- User You need to bring the
RefreshToken: Just fill in RefreshToken when selecting RefreshToken
Signature Type
Algorithms:When selecting Algorithms, just fill in the Algorithms (it is difficult to obtain, and needs to be reversed)
Captcha sign: Only fill in CaptchaSign and Timestamp when selecting CaptchaSign
//signature algorithm
str = ClientID + ClientVersion + PackageName + DeviceID + Timestamp
for (Algorithm in Algorithms) {
str = md5(str + Algorithm)
}
CaptchaSign = "1." + strLogin type and Sign type recommended options

DeviceID
The value calculated by md5 is used to determine the logged in device
ClientID, ClientSecret, ClientVersion, PackageName
It is related to the signature, fill in according to the actual situation
UserAgent
UserAgent used by API requests, may be inaccessible or speed limited if the setting is incorrect
DownUserAgent
The User Agent used for downloading, if the setting is wrong, it will not be downloaded (it will be used when the agent is turned on) Fixed parameters:
Mozilla/5.0 (Windows NT 10.0; Win64; x64) AppleWebKit/537.36 (KHTML, like Gecko) Chrome/67.0.3396.99 Safari/537.36
Key data acquisition process
Obtain Xunlei request data through network analysis tools (packet capture tools) --- Please read the following information carefully
Open Xunlei and log in to your account (the picture below uses the PC client to operate, and the web terminal is also available)
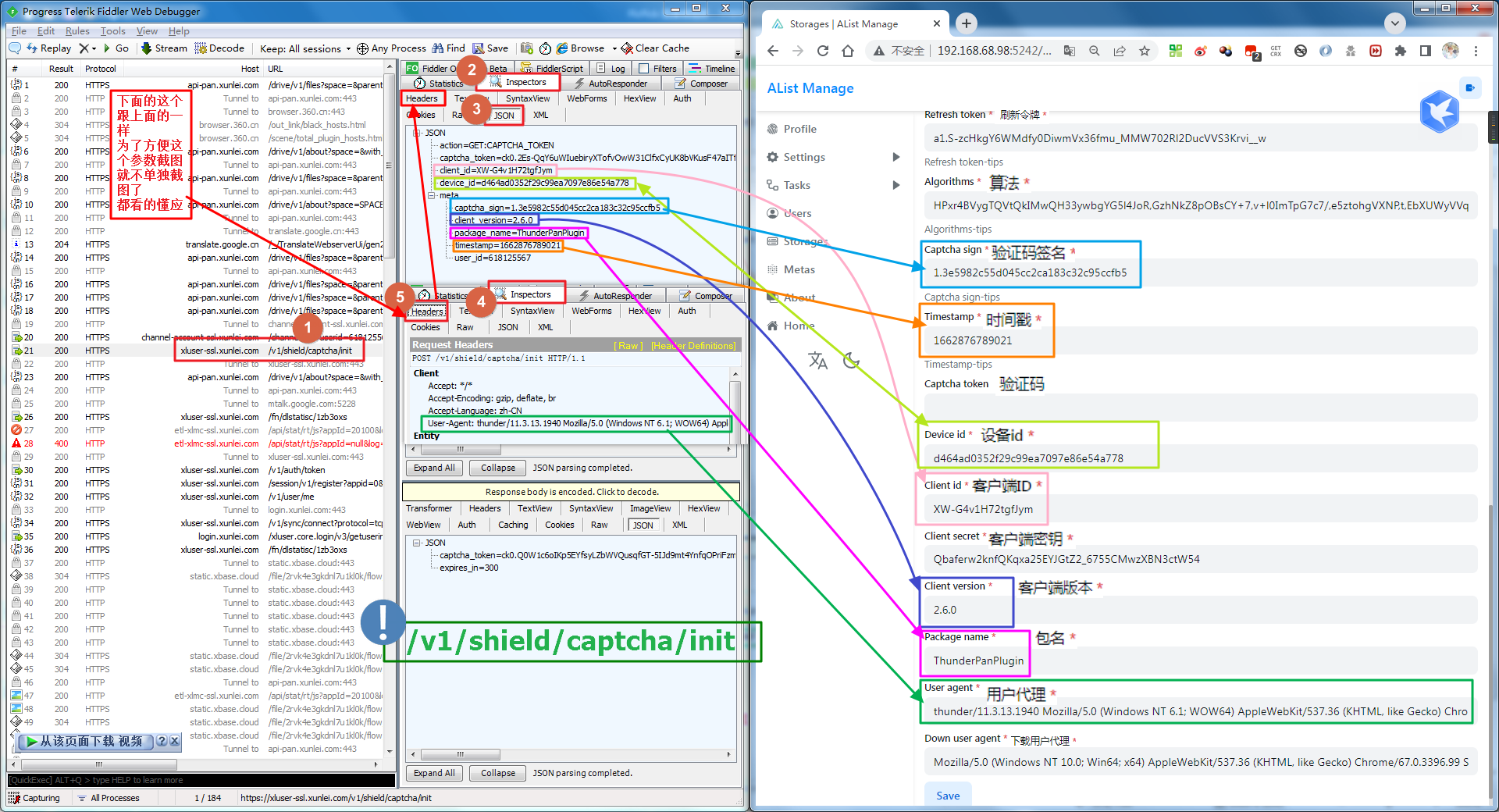
Included in the request https://xluser-ssl.xunlei.com/v1/shield/captcha/init
CaptchaSign, Timestamp, DeviceID, ClientID, ClientVersion, PackageName, User-Agent
Note: After obtaining the information of the two pictures, slowly select the data from the two data captured and fill in it
After logging in to Thunder and opening the packet capture tool, it is possible that the information of v1/shield/captcha/init cannot be immediately obtained at this time.
Do not close the Xunlei PC client and the packet capture tool, just wait, it will refresh automatically after 5 minutes
You will see the parameters as shown in the figure below, and you can fill in it according to the acquisition (if you can't see it clearly, you can right-click to copy the picture and link it to the browser to open a new window)
See v1/shield/captcha/init and grab it, please immediately don't delay for a second Right-click Xunlei in the taskbar in the lower right corner to exit, exit completely and then reopen to get * Figure II*

Restarting Thunder will refresh the token
The request to https://xluser-ssl.xunlei.com/v1/auth/token contains RefreshToken (please use the returned value), ClientSecret (does not exist on the web side)

Figure 1 contains 7 parameters | Figure 1 contains 2 parameters | a fixed parameter (Down UserAgent), ten parameters and 3 options and a mount path, just write and save, before saving Remember to check~
ThunderExpert complete parameter filling demo:

The default download method used
username、password
The mailbox and password used for login
CaptchaToken
It will be filled automatically without filling in manually
Root folder id
The default is the full directory of the empty display, If you want to use a subfolder to make the root directory, grab the request to get it
- In the request in the package
https://api-pan.xunleix.com/drive/v1/files?parent_id=&page_token=&filters=,you can get the following parameters文件夹ID(id)文件夹名称(name)父文件夹ID(parent_id)
- The
folder IDobtained in the root directory (for example :我接收的文件、我的云盘、高速云下载), This will change with different account numbers, there is no the same value, In the request in the package

Use video url
The default download method used
username、password
The mailbox and password used for login
CaptchaToken
It will be filled automatically without filling in manually
Root folder id
The default is the full directory of the empty display, If you want to use a subfolder to make the root directory, grab the request to get it
- In the request in the package
https://api-pan.xunleix.com/drive/v1/files?parent_id=&page_token=&filters=,you can get the following parameters文件夹ID(id)文件夹名称(name)父文件夹ID(parent_id)
- The
folder IDobtained in the root directory (for example :我接收的文件、我的云盘、高速云下载), This will change with different account numbers, there is no the same value, In the request in the package

Login Type
User: Only fill in the username and passwordRefresh token: Just fill inRefreshToken
Sign Type
Algorithms:ChooseAlgorithmsJust fill inAlgorithms(It has been automatically filled. You do n’t have to fill in it yourself. You only need to fill in the username and password.When the algorithm is not invalidated)Captcha sign: ChooseCaptcha signJust fill inCaptcha signandTimestamp
Part of parameter Packet Capture description
Captcha token:No need to fill inDevice id:The value calculated by MD5 is used to judge the login deviceClient id,Client secret,Client version,Package name:It related to the signature, fill in according to the actual situation
User agent:API requestsUser agent, setting errors may not access or speed limitDownload user agent:When downloading, use theuser agent,If the setting error cannot be downloaded (the agent will use it)User agentandDownload user agent:You can fill it out by yourself. If you don’t know how to fill it out, you can leave it blank and it will be automatically filled in.
In the request in the package https://xluser-ssl.xunleix.com/v1/shield/captcha/init,you can get the following parameters6
Client id、Device id、Captcha signPackage name、Client version、Timestamp

In the request in the package https://xluser-ssl.xunleix.com/v1/auth/signin, you can get the following parameters2
Client id、Client secret

Use video url
The default download method used
username、password
Mobile phone number, email, username, and password used to log in
- When filling in the mobile phone number, please bring the
+86area code, for example+8613822334455
CaptchaToken
It will be filled automatically without filling in manually
Root folder id
The default is the full directory of the empty display, If you want to use a subfolder to make the root directory, grab the request to get it
- In the request in the package
https://x-api-pan.xunlei.com/drive/v1/files?parent_id&page_token&space=,you can get the following parameters文件夹ID(id)文件夹名称(name)父文件夹ID(parent_id)
- The
folder IDobtained in the root directory (for example :来自分享、超级保险箱), This will change with different account numbers, there is no the same value, In the request in the package

Safe password
Thunder Browser Safe password
- Files in Safe password can only be deleted directly and cannot be deleted to the recycle bin, so the Deletion method below has nothing to do with this configuration.
Remove way
Trash:Use OpenList to delete files and then move them to the Recycle Bin. If you delete them accidentally, you can restore them through Thunder Cloud Disk.
Delete:Deleting it directly cannot restore it.
Use video url
- When
Use video urlis turned on, some types of files may not be accessible properly. - https://github.com/alist-org/alist/pull/6464#issuecomment-2124306443
The default download method used
username、password
Mobile phone number, email, username, and password used to log in
- When filling in the mobile phone number, please bring the
+86area code, for example+8613822334455
CaptchaToken
It will be filled automatically without filling in manually
Root folder id
The default is the full directory of the empty display, If you want to use a subfolder to make the root directory, grab the request to get it
- In the request in the package
https://x-api-pan.xunlei.com/drive/v1/files?parent_id&page_token&space=,you can get the following parameters文件夹ID(id)文件夹名称(name)父文件夹ID(parent_id)
- The
folder IDobtained in the root directory (for example :来自分享、超级保险箱), This will change with different account numbers, there is no the same value, In the request in the package

Safe password
Thunder Browser Safe password
- Files in Safe password can only be deleted directly and cannot be deleted to the recycle bin, so the Deletion method below has nothing to do with this configuration.
Remove way
Trash:Use OpenList to delete files and then move them to the Recycle Bin. If you delete them accidentally, you can restore them through Thunder Cloud
Delete:Deleting it directly cannot restore it.
Login Type
User: Only fill in the username and passwordRefresh token: Just fill inRefreshToken
Sign Type
Algorithms:ChooseAlgorithmsJust fill inAlgorithms(It has been automatically filled. You do n’t have to fill in it yourself. You only need to fill in the username and password.When the algorithm is not invalidated)Captcha sign: ChooseCaptcha signJust fill inCaptcha signandTimestamp
Part of parameter Packet Capture description
Captcha token:No need to fill inDevice id:The value calculated by MD5 is used to judge the login deviceClient id,Client secret,Client version,Package name:It related to the signature, fill in according to the actual situation
User agent:API requestsUser agent, setting errors may not access or speed limitDownload user agent:When downloading, use theuser agent,If the setting error cannot be downloaded (the agent will use it)User agentandDownload user agent:You can fill it out by yourself. If you don’t know how to fill it out, you can leave it blank and it will be automatically filled in.
In the request in the package https://xluser-ssl.xunlei.com/v1/shield/captcha/init,you can get the following parameters6个
Client id、Device id、Captcha signPackage name、Client version、Timestamp

In the request in the package https://xluser-ssl.xunlei.com/v1/auth/signin/token, you can get the following parameters3
Client id、Client secret、Refresh token

Use video url
- Open
Use video url可能会遇到部分类型的文件无法正常访问 - https://github.com/alist-org/alist/pull/6464#issuecomment-2124306443